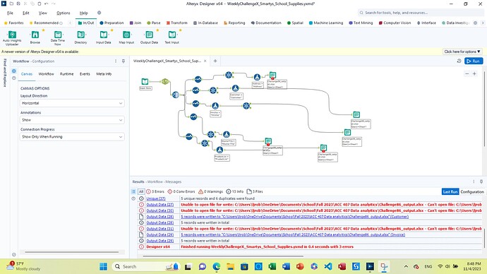
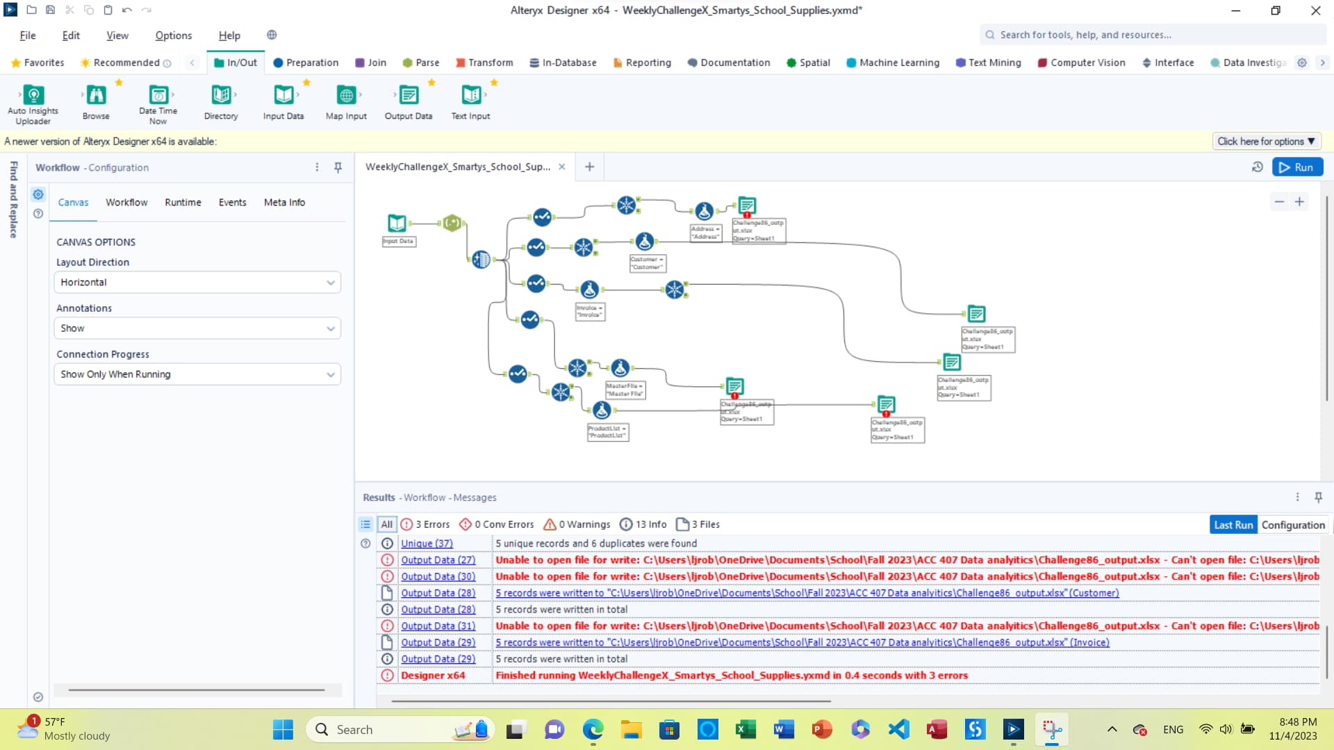
Pretty straightforward problem. Even following the given instructions, I wasn’t able to get everything to output to the same Excel file consistently.
I did my parsing a little different for the customer table. For customer name, I did text to column delimiting by spaces and then for the address I did text to column delimiting by a , and then added a regex to split the state from zipcode
WeeklyChallengeX_Smartys_School_Supplies.yxmd (21.5 KB)
My workflow looked a little different but I think I still got the right answer.
New Workflow5.yxmd (24.8 KB)
A good challenge to test my regex understanding and refresh my understanding of how to get data into 3NF!
Alteryx86_2.yxmd (23.1 KB)
It seems like there must be a better way to combine excel files than the solution shows. I tried to use a “Block Until” but couldn’t get the connectors figured out. Manually turning on and off each data output seems about as efficient as manually opening each excel file and moving the tab.
Final.xlsx (7.0 KB)
My solution
Here was my approach to solve the problem. I wanted to stretch myself and use Regex for all of the parsing and it took me a second but I was able to figure it out!
Challenge86_Data.yxzp (2.1 KB)
Unreal. Video explained how to do it pretty well, I just wish the excel part was explained better. Not sure what he meant by the outputs needing containers. Here’s my solution to CSV
CustomerOutput.csv (333 Bytes)
Invoice3NF.csv (126 Bytes)
InvoiceItem.csv (194 Bytes)
Product.csv (114 Bytes)
WeeklyChallengeX_Smartys_School_Supplies.yxzp (4.5 KB)
Not gonna lie I struggled on this one and had to use the video but it was super helpful and I wanna come back and try it again.
techhub2.yxmd (23.2 KB)
completefilesmartys.xlsx (9.6 KB)
Thanks for the challenge! I had some trouble with merging the sheets. If anyone has any tips, that would be very helpful.
I enjoyed working through this and taking past lessons on 3NF and solving it using Alteryx. This did however take me much longer than the 25 minutes estimated time. While the video was helpful for the initial solution, trying to merge the ending spreadsheets into one was more challenging than anticipated with little video help in this area.

WeeklyChallengeX_Smartys_School_Supplies.yxzp (26.0 KB)
ContainerAlteryxSolution86.yxmd (22.5 KB)
SolutionWithContainers86.xlsx (11.2 KB)
TechHubChallenge86Alteryx.yxmd (24.8 KB)
I didn’t quite understand what was happening with the Excel here but cool to learn that you can output to excel and have clean tables that way.
















