34|ALTERYX – Audit Attention

Here is my solution!



Challenge34_Mckay_Abbott_Solution.yxmd (10.0 KB)

1 Like

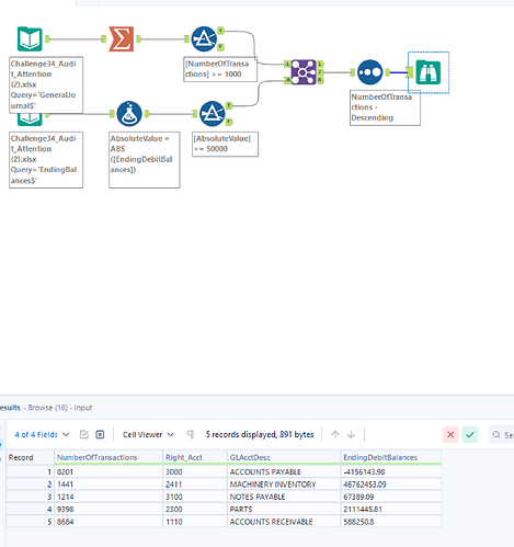
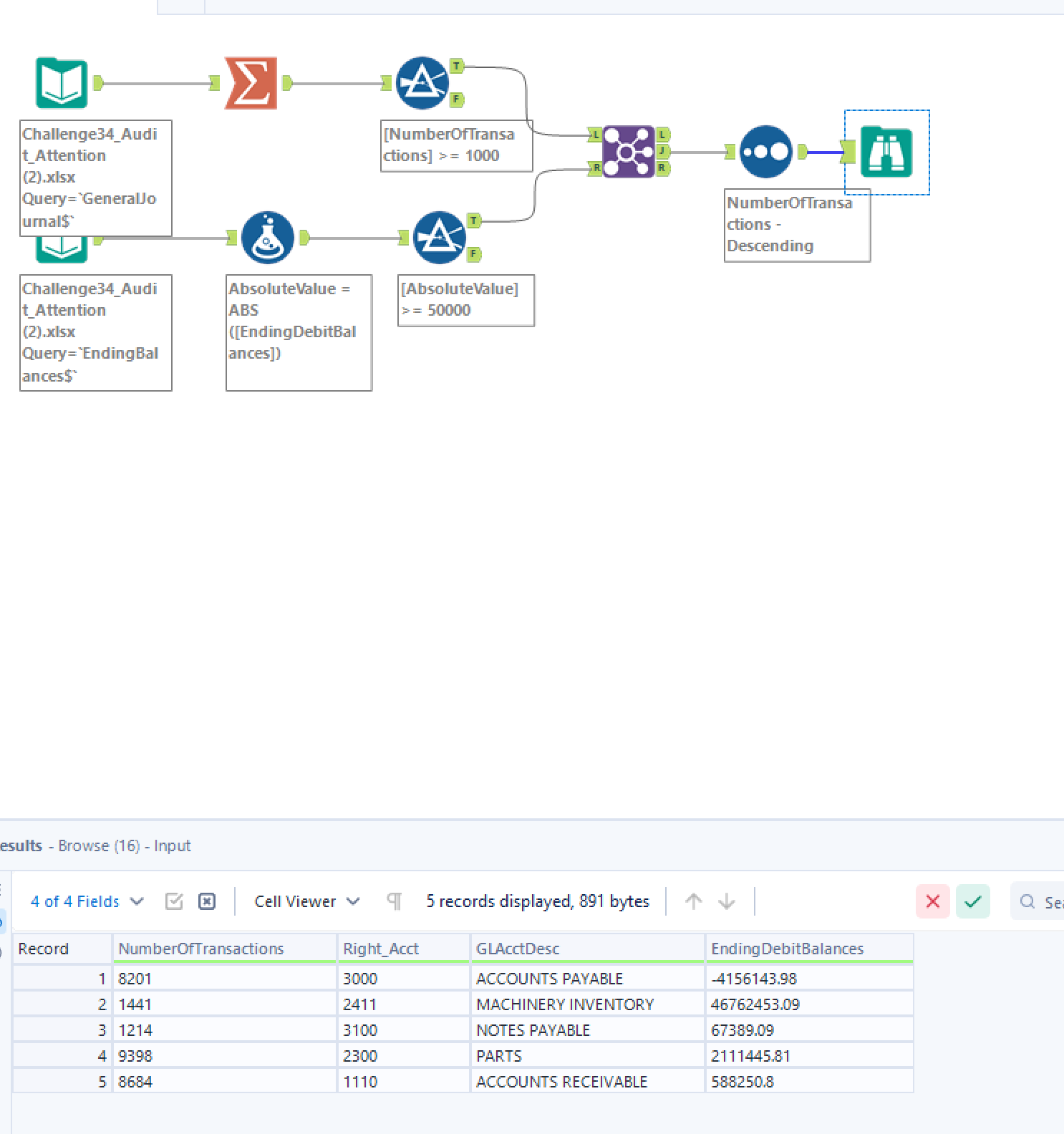
11.6.TechHub34.yxmd (18.2 KB)

I changed the order and likely made the program run a bit slower, but here’s my solution.

This was a fun challenge!

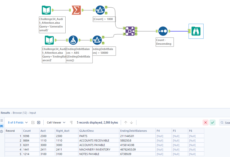
TechHub2.yxmd (15.1 KB)


Here is my file with the solution:
TechHubChal34.yxmd (15.5 KB)


This was a great reminder of the Absolute value function!

2 Likes

Thanks Dylan, great challenge!
TechHub1.yxmd (14.2 KB)

2 Likes

Good real practice, thanks

solid work, stud

I had a hard time with the data, because it’s so large…so I gave up on the sorting because I didn’t want to wait ten minutes every time I ran the flow. Cool challenge though!


AuditAssistance.yxmd (17.1 KB)

Here is my solution!!

2 Likes


Here is my solution. Thanks for the challenge!

I did the join first and then all the filters and formulas. Great Challenge!

2 Likes

Good problem! Here’s the solution I came up with

Challange34ParkerClegg.yxmd (14.6 KB)

Challenge34 Alteryx.yxmd (18.0 KB)

Thanks for the challenge! Here is my answer.

Great challenge! Had a fun time figuring this one out.

2 Likes


Fun challenge about joining/filtering data!


The hardest part was realizing that it was easiest to join the tables later rather than earlier. Great challenge.

1 Like

This was a great example of how to implement tools before a join. I learned a lot from this challenge.