34|ALTERYX – Audit Attention


TechHub38.yxmd (9.9 KB)

This was a great challenge! I enjoyed thinking through the Alteryx workflow. Thanks so much!

Great Challenge! Here was my solution and corresponding workflow:


challenge_34_audit_attention.yxmd (17.1 KB)

1 Like

Yo awesome job man! Keep up the good work!


AuditAttention.yxmd (16.6 KB)

Fun challenge, I definitely was playing around with multiple tools to see if I could solve the problem multiple ways, but grateful for the challenge!

Good use of the select tool early on!

Good one!

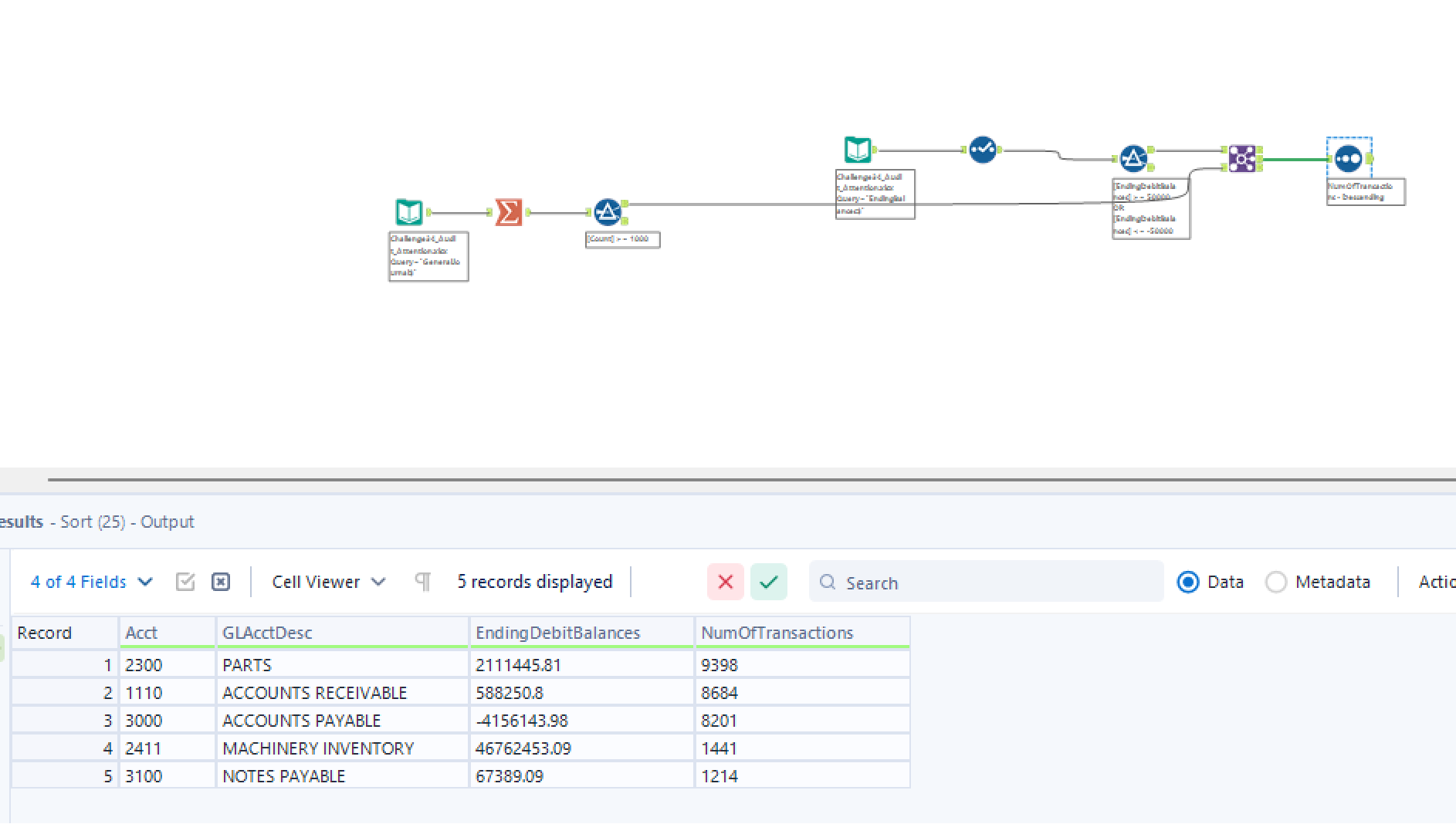
Here is the solution I got, it looks like mine was more complicated than it needed to be but I got the right answer

This was a good practice problem!

This was great practice! Thank you!

1 Like


Really helpful tools!

Here is my solution! Great challenge!


Audit Attention.yxmd (13.9 KB)


Great Challenge!

3 Likes


Fun challenge!

1 Like

Here is what I did for it. Thanks for this practice!

1 Like

Workflow34TechHub.yxmd (17.3 KB)

1 Like

This was a fun challenge to try!

AuditAttention.yxmd (14.9 KB)

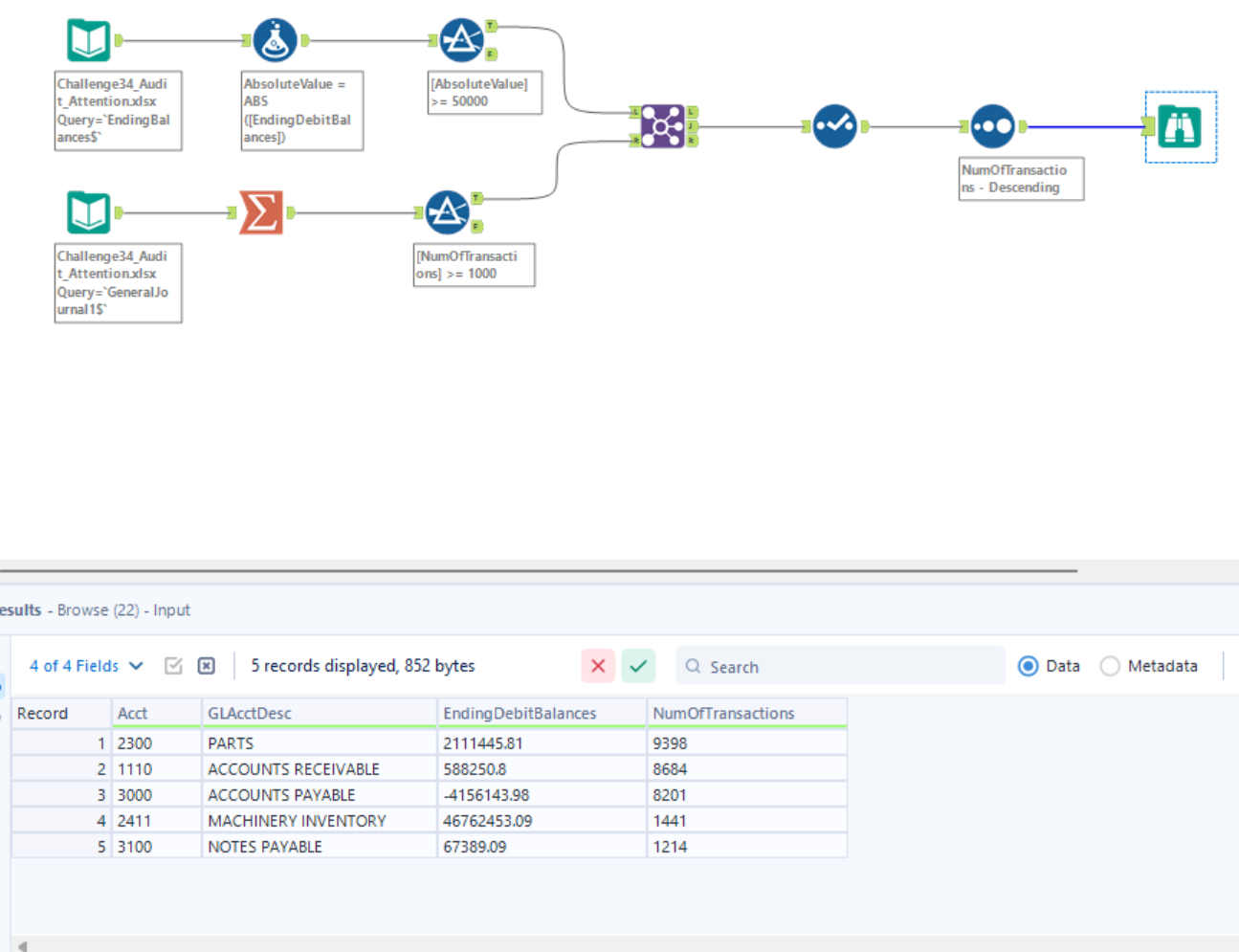
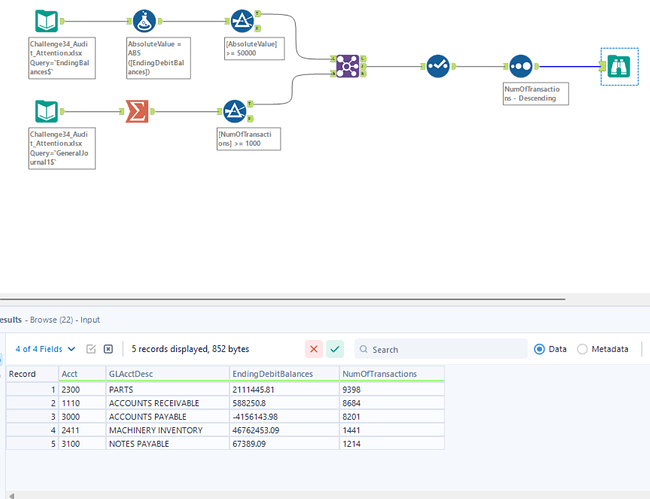
At first I tried to use the AND statement to satisfy both conditions. But I had trouble with this when trying to join the tables created by the Summarize and Formula functions. I would have liked to seen it done this way, because that’s the first thing I thought to do. But probably wouldn’t have been cleaner anyway. Joining on “T” definitely makes sense for this problem.

1 Like

Thanks for the challenge!


AlteryxWorkflowChallenge34.yxmd (17.9 KB)

1 Like


AuditAttention.yxmd (14.8 KB)