8|ALTERYX – Loyalty Incentive

BYU Student Author: @Boston
Reviewers: @DylanKing, @Jake_Beckstead, @Christian
Estimated Time to Solve: 30 Minutes

We provide the solution to this challenge using:

Need a program? Click here.

Overview
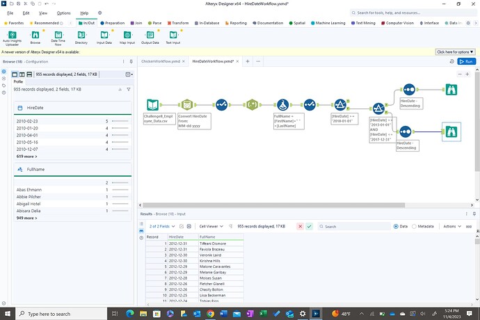
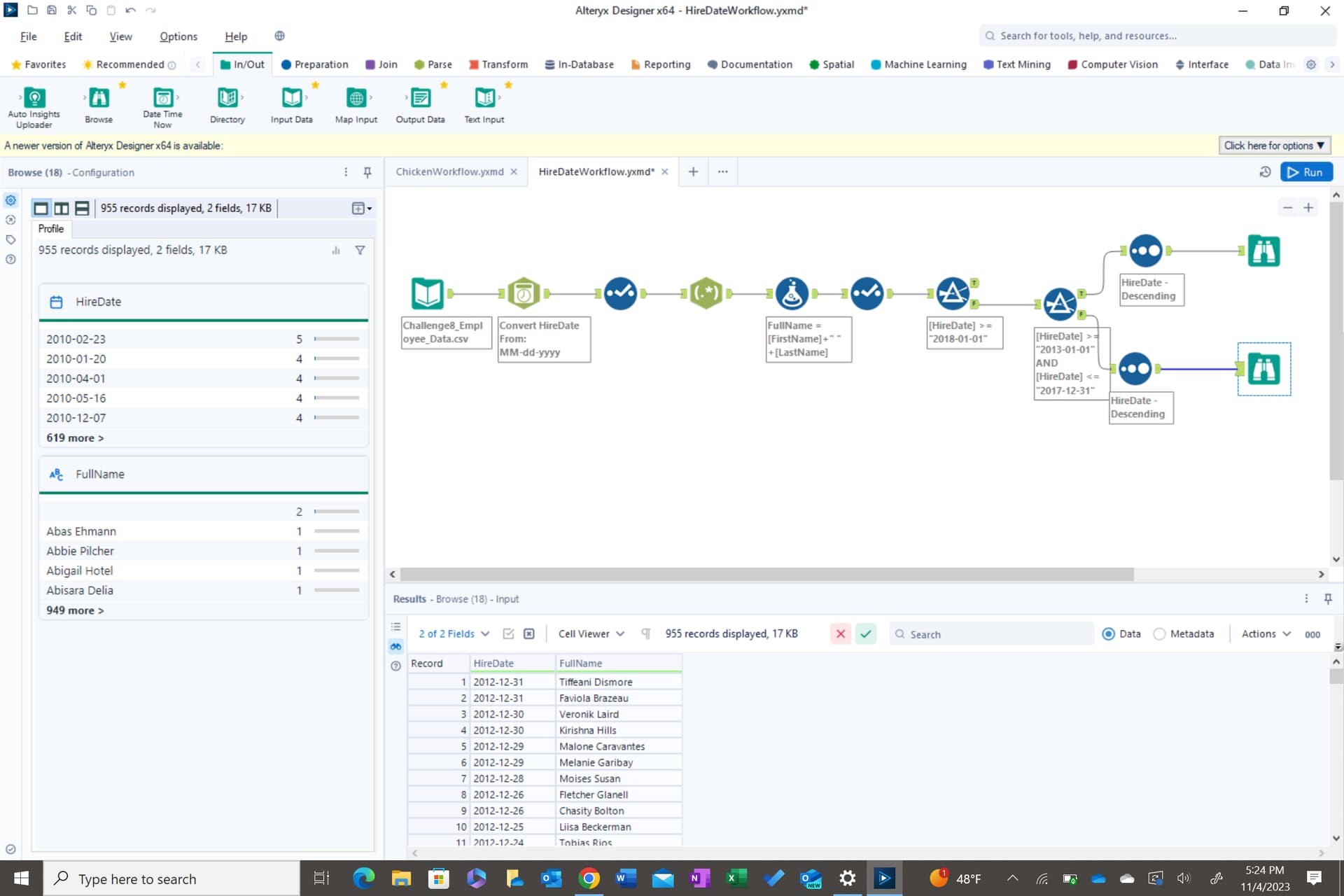
You are working for a company and the CEO has decided to give a “loyalty incentive” to their employees. They decide to have two different rewards based on the amount of time an employee has been with the company. The CEO wants the cut-off to be five years for the first tier and the next cutoff to be 10 years and beyond.

Instructions
The CEO has tasked you with finding these employees. They would like to see a report of all employees that fall in the first cutoff of five years and the second cutoff of ten years plus. Output both lists to a browse tool. You should display the following headers in your solution:
Challenge8_Image

With the full name being displayed like “John Smith” and you should sort both lists by HireDate descending.

Data Files

Suggestions and Hints

Make sure to have the HireDate as a date and not a string! (Look for the DateTime tool if stuck) RegEx (more challenging) or Text-to-columns could be helpful to parse the names.

Solution

I enjoyed working on this challenge! Good to practice some simple Alteryx skills like RegEx, Formula, and DateTime functions. Here is my solution:

1 Like

That’s awesome, I haven’t had much practice with date manipulation! I did mine very similar, But I only used one select right before the filters to minimize elements thrown in. Great challenge, filtering data by date is pretty sweet!

1 Like

Cool challenge, got a chance to use what I learned recently.

1 Like

This was a quick and fun challenge! A great way to solidify the need to know your variable types.

I found using a formula tool instead of regex made it easier as I could use LEFT/RIGHT/FIND to skip an extra step. Sorting the HireDate before filtering also reduced the need for extra tools.

Challenge8_Jae.yxmd (17.0 KB)

I’m still a little rusty getting back into Alteryx, but I really liked this challenge. I ended up using the text to columns tool to split the name on the comma and then combine them later with the formula tool, but the solutions posted are a lot cleaner, which I hope to use in the future.

Here’s my solution:

2 Likes

Great challenge! I have only used the DateTime tool a few times so that was good practice. I ended up using the text to columns instead of using RegEx but I saw your solution and that was an awesome use of RegEx. Thanks for putting this together! Here is the workflow that I created:

2 Likes

Great practice for me! Here’s the flow I came up with:

2 Likes

This was a great challenge that required creative solutions to a very simple problem: date formats not working. Using RegEx after that was very helpful to get to exactly what I was looking for.

1 Like

Great to see you on the site @CoxJordan10 !

2 Likes


This challenge was good exposure to the DateTime tool. Before using it, I tried to change the data type of the Hire Date field through a select tool, which gave me null values. Its good knowing that the DateTime tool is available, and how it can be used!


This was a great challenge to use different tools that I’ve never used before! Here is my solution. Thanks Boston!
TechHub2.yxmd (14.9 KB)


This challenge was fun and pushed me to learn new things!

It’s amazing how trying these first on my own…I make it way more complex than it needs to be. Just getting familiar with a single tool in Alteryx can eliminate 2-3 steps! Fun challenge!

1 Like

Pretty fun and great challenge to introduce me into multiple ways Alteryx can come to the solution. Thanks for the Challenge

top 8 of mine 10 +
image

then top 8 of my 5-9
image


challenge8.yxmd (15.0 KB)


Challenge 8.yxmd (14.3 KB)

I decided to add an extra column showing how Many years the employee has been with the company, order by years in the company ascending and split it in two sets of results:
A) 5-9 years with the company
B) 10+ years with the company


1 Like

Here’s my solution! Finding the two groups of employees was tricky at first, but I eventually got it!


HireDateWorkflow.yxmd (15.7 KB)

A great practice for working with dates

1 Like