91|ALTERYX – Lending a Helping Hand

BYU Student Author: @Marco
Reviewers: @Mark, @Brett_Lowe
Estimated Time to Solve: 20 Minutes

We provide the solution to this challenge using:

Need a program? Click here.

Overview
You’ve been working at a big tech company called Pear Inc. for a couple of years as an accountant. You enjoy working there and helping your co-workers. After lunch, you notice that your new co-worker in the HR department, Jane, is having some trouble. You ask her if there’s anything you can help her with. She responds by asking if you can help her analyze some employee data. You happily accept and begin conducting your analysis.

Instructions

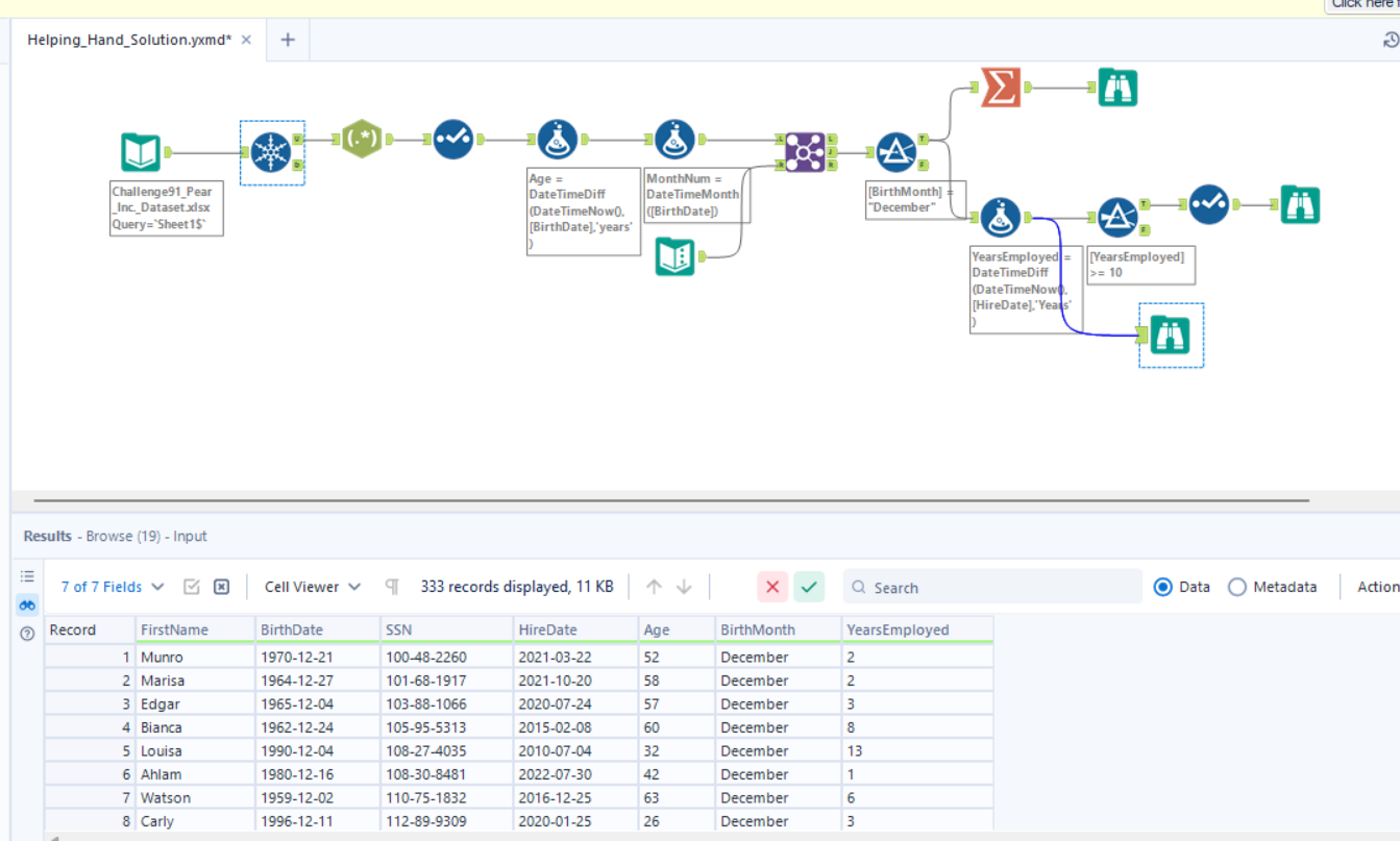
  1. Don’t manipulate the original file
  2. She tells you there are duplicate rows and would like to delete them.
  3. Separate employee names to show only first names and name the column “FirstName”.
  4. Calculate the age of every employee and name the column “Age”.
  5. Make a column named “BirthMonth” and show the birth month of every employee (ex: December, August).
  6. Jane would like to start preparing birthday cards for people who have birthdays in December, so show employees who have birthdays in December.
  7. Calculate the # of years the employee has been employed at the company (no decimals) and name the column “YearsEmployed”.
  8. Bonuses are being given out to the employees who have worked 10 or more years, so show employees who have worked 10 or more years.
  9. Calculate the average age of employees.

Data Files

Solution


I appreciate the learning lesson!

4 Likes


pear.yxmd (17.0 KB)

2 Likes


TechhubAlteryx5.yxmd (13.9 KB)

1 Like


challenge91 yxmd.yxmd (12.7 KB)


Challenge91.yxmd (17.4 KB)


Challenge91output.yxmd (30.6 KB)
Good Challenge, I had trouble with the months for a while but that DateTime tool is very handy.

Techhub Problem 1.yxmd (16.8 KB)

TechHub6.yxmd (16.1 KB)


Good solve, lots of steps!

I tried to simplify this quite a bit. I ended up including average age into the other two outputs as it didn’t really specify to have it as its own output. Here’s my solution.


HW4 workflow.yxmd (13.6 KB)

TechHub91.yxmd (17.2 KB)

This was a great challenge! I enjoyed experimenting with the DateTime tool. Thanks for this challenge!


New Workflow1.yxmd (14.9 KB)

1 Like

This has been one of my favorite ones!
LENDD.yxmd (17.0 KB)

1 Like


Challenge94AmyB.yxmd (13.8 KB)
I accidentally named my file “Challege 94”, but I promise it’s for this one!
I had so much fun with this challenge. I used the text to columns tool to separate the first and last names, but I noticed a lot of people used RegEx. It’s cool that the challenges all have so many ways to solve them!


Great challenge!

Challenge91_Pear_Inc…yxmd (15.0 KB)


New Workflow12.yxmd (14.6 KB)


Helping_Hand_Solution.yxmd (20.1 KB)